営業職人【案件のCSVダウンロード】と【設定保存】機能

【案件の情報をCSVでダウンロードできます!】
こちらの機能は、案件の情報をCSVでダウンロードすることができ、またダウンロード時の設定を保存することが出来ます。
【CSVダウンロード】機能について
こちらの機能は、案件情報をCSVでダウンロードすることが出来るようになります。
CSVダウンロード画面への移動
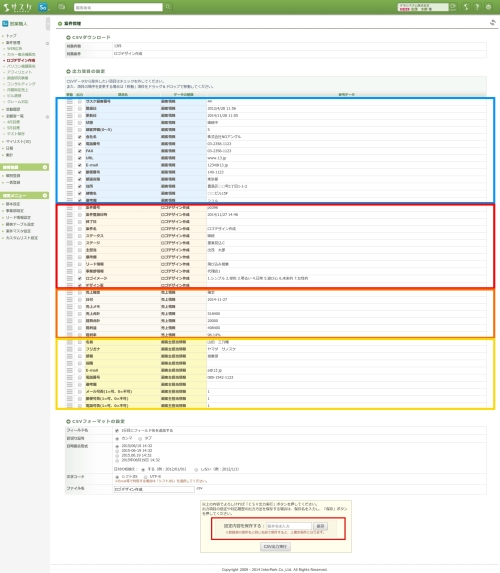
出力項目の設定
顧客(会社)の基本情報をダウンロードすることが出来ます。
- サスケ顧客番号
顧客個々に付いているサスケオリジナルのユニークキーです。 - 状態
顧客に対する取引状態です。「継続中」「完了」「禁止」の3種類があります。 - 顧客評価(0〜5)
顧客に対して付いている☆のランクを数字として抽出できます。例えば☆が1つでしたら“1”、3つでしたら“3”と記載されます。
案件項目(赤色背景)
案件の情報をダウンロードす・驍アとが出来ます。
- 案件番号
案件個々に付いているユニークキーです。 - 案件登録日時
案件を登録した日時です。 - 終了日
案件の状態が[完了]もしくは[失注]になった日付です。 - 案件名
顧客に登録している案件の名前です。 - ステータス
案件の状態[継続]・[成約]・[完了]・[失注]です。 - ステージ
案件のステージ状態です。 - 主担当
自社の「案件に対する主担当」の名前です。
売上情報(橙色背景)
売上の情報をダウンロードすることが出来ます。
顧客主担当情報(黄色背景)
案件に紐付いた主担当の情報をダウンロードすることが出来ます。
- メール可否(1=可、0=不可)
- 郵便可否(1=可、0=不可)
- 電話可否(1=可、0=不可)
顧客担当者の「メールアイコン」「〒アイコン」「電話アイコン」が緑色になっていると「可」、灰色になっていると「不可」としてダウンロードできます。
出力結果
【CSVダウンロードの設定保存】について
この機能を使うことにより、ダウンロードする際の項目条件を保存できます。
保存方法
まず始めに「出力項目の設定」で出力したい情報を精査します。
CSVデータへ、特定の名前を付けたい場合は「CSVフォーマットの設定」のファイル名に名前を記入します。
保存済設定を利用する
保存した設定を使用する方法です。
先ほど設定を保存した案件へ入り、CSVダウンロードページまで移動します。
すると上部に「保存済設定」というプルダウンがありますので、ここから保存した設定を選択し「切替」ボタンをクリックすると切り替えることが出来ます。
ぜひ、こちらの機能をご活用ください。



